Aktivity (CRM) – Datové schránky
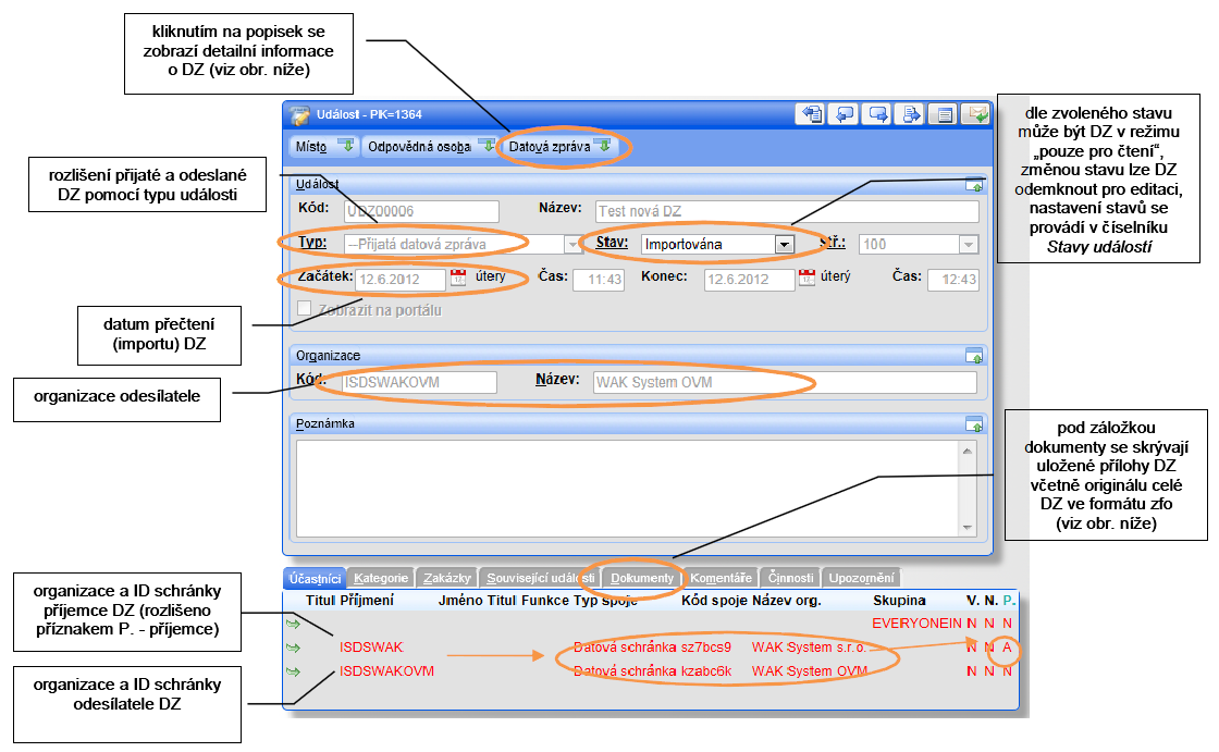
Stahujte a evidujte v systému WAK INTRA zprávy přijaté a odesílané pomocí datové schránky.
Stahujte a evidujte v systému WAK INTRA zprávy přijaté a odesílané pomocí datové schránky.
Systém WAK INTRA nástroje pro odvod DPH prostřednictvím výkazu DAP‑MOSS a evidenci záznamní povinnosti prostřednictvím výkazu SAF‑MOSS. Komunikace s finančním úřadem probíhá elektronicky pomocí XML souborů.
Systém WAK INTRA umožňuje elektronické podání Přehledu o výši pojistného (PVPOJ) do ústředí ČSSZ prostřednictvím on‑line služeb e‑Portálu ČSSZ formou exportu dat do souboru XML a následným načtením a odesláním přes webové rozhraní e‑Portálu.
Systém WAK INTRA umožňuje elektronické podání Přehledu o výši pojistného (PVPOJ) do ústředí ČSSZ prostřednictvím on‑line služeb ePortálu ČSSZ formou exportu dat do souboru XML a následným načtením a odesláním přes webové rozhraní ePortálu.
Modul Účetnictví v systému WAK INTRA umožňuje vytvářet elektronické podklady pro podání formulářů DPH prostřednictvím aplikace EPO2 (Elektronické podání pro Finanční správu). Systém generuje XML soubory v předepsaném formátu, které lze následně načíst do aplikace EPO2, zkontrolovat, případně upravit a odeslat na finanční úřad.
Systém WAK INTRA obsahuje integrovaný konektor ISDS, který umožňuje automatický import i odesílání datových zpráv (DZ) přes portál Informačního systému datových schránek.
Systém WAK INTRA obsahuje nástroje, které usnadňují plnění oznamovací povinnosti výrobců a distributorů lihu podle zákona č. 307/2013 Sb., o povinném značení lihu.
Systém WAK INTRA umožňuje elektronické podání formuláře Přehled o platbě pojistného na zdravotní pojišťovnu pro všechny zdravotní pojišťovny. Podání probíhá formou exportu dat do souboru XML a následným načtením a odesláním prostřednictvím elektronického PDF formuláře společnosti ICZ a.s.
Systém WAK INTRA umožňuje elektronické podání formuláře Hromadné oznámení zaměstnavatele pro všechny zdravotní pojišťovny formou exportu dat do souboru XML a následným načtením a odesláním prostřednictvím elektronického formuláře.
Systém WAK INTRA umožňuje elektronické podání formuláře Příloha k žádosti o dávku nemocenského pojištění (NEMPRI) formou exportu dat do souboru XML a následným načtením a odesláním pomocí elektronického formuláře v programu Software602 Form Filler.